PDF문서lecture9.pdf

닫기

background image

T&C LAB-AI

Robotics

Computer Graphics and Programming

Lecture 9

Texture Mapping

Jeong-Yean Yang

2020/12/8

1


background image

T&C LAB-AI

What is Texture Mapping?

0

2


background image

T&C LAB-AI

Robotics

OpenGL supports for 

Three Colors + Texture

• Three Colors      

– Ambient, diffuse, specular

3

• Texture(bitmap)

– Image 


background image

T&C LAB-AI

Robotics

Texture(Image) mapping 

is added on Diffuse color

• Colors with texture mapping

4

ˆn

Image, I(x,y)

ˆi

ˆr

camera

ˆ : Illumination(light source)

ˆ : Reflection

ˆ :

i

r

n normal

ˆ ˆ

diffuse

cos

ˆ ˆ

color

Image diffuse

( , )

i n

I x y

i n


background image

T&C LAB-AI

How to handle Image buffer

1

5


background image

T&C LAB-AI

Robotics

Various Image Types

• Various types of Image formats

– Bmp, jpg, gif, png, pcx, tif, and so on

• BMP, JPG, PNG are famous image formats in Graphics 

– 24bit: BMP, JPG ,  32bit: PNG

• One pixel of image is described by 8, 16, 24, 32 bit.

– RGB = 24bit
– RGBA = 32bit
– Gray = 8bit
– RGB(RGB565) = 16 bit

• R =0~31
• G=0~63
• B=0~31

6

OLED pixel

1 pixel = 


background image

T&C LAB-AI

Robotics

This Class Provides Image Library 

• CImagew is a wrapper class for convenient purpose

– Easy to access RGB or RGBA buffer

• From Lecture 9, we will use ‘lib2’ instead of ‘lib’

7

BMP

JPG

PNG

JPG

Decoder

Image

Buffering

Zip

Decoder

CImage.dll

CImagew

Wrapper

class


background image

T&C LAB-AI

Robotics

‘lib2’ for Texture Mapping

• lib for solid color
• lib2 for image handling

• Changes in lib2

8


background image

T&C LAB-AI

Robotics

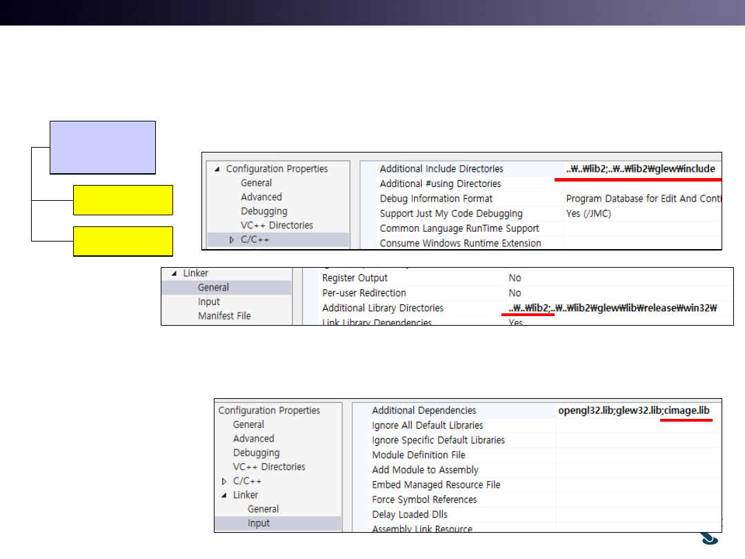
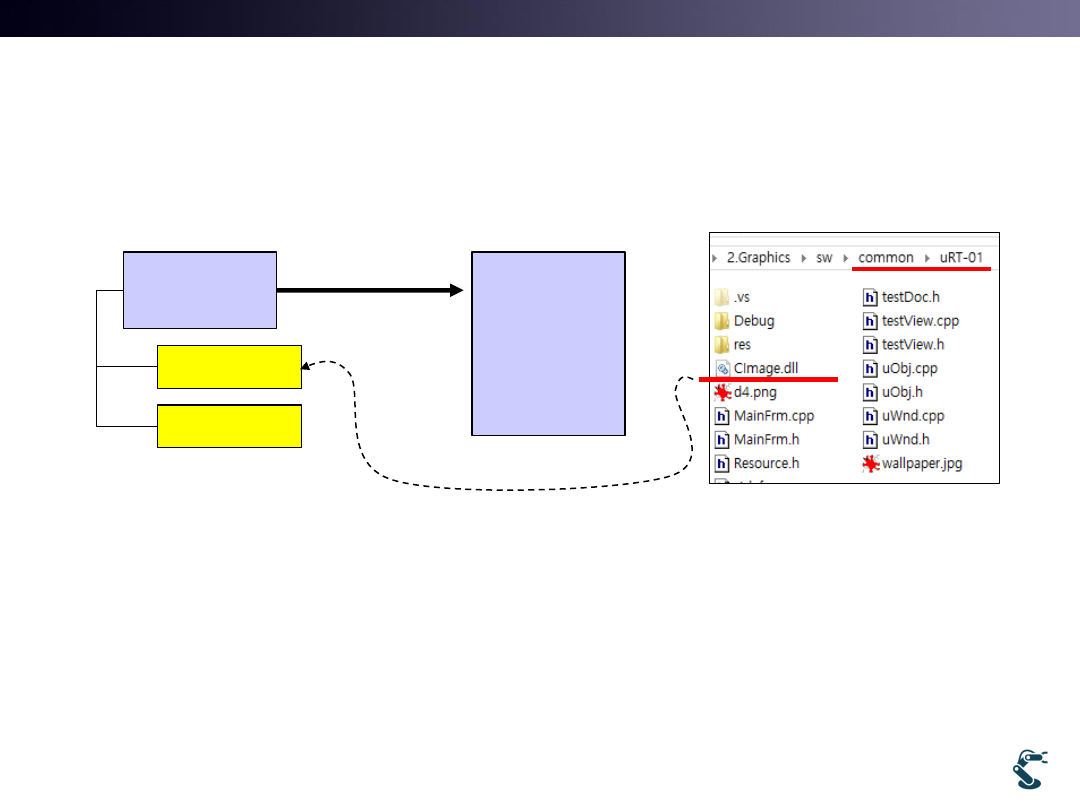
Ex) uRT-01-Basic

Path Setting for Compiling and Linking

• “../../lib2” is added for “Additional Library Directories”

9

lib2

Cimage.lib

Cimagew

cimage.lib for cimage.dll

Is added


background image

T&C LAB-AI

Robotics

Ex) uRT-01-Basic

DLL : Interface library and header file

• If we use DLL,

– We need interface library and wrapper class

• glew32.dll  interface(glew32.lib) + include(glew.h)
• Cimage.dll  interface(cimage.lib) + Cimagew class

10

lib2

Cimage.lib

Cimagew

uRT-01

with

Cimage.dll


background image

T&C LAB-AI

Robotics

Ex) uRT-01-Basic

Image Loading

• 1. Declare CImagew
• 2. Image loading
• 3. Draw an image at 

point (0,0)

11

1. Variable Declaration

3. Draw function

2. Image loading


background image

T&C LAB-AI

Robotics

Image Buffering

• Confirm Image bit first before image buffering.
• Ex) d4.png   32bit  RGBA

• wallpaper.jpg  24bit  RGB

12


background image

T&C LAB-AI

Robotics

Ex) uRT-02-Buffering-24bit-BGR

• 8bit Image buffering

• 24 bit image buffering

13

(0,0) (1,0) (2,0) (3,0)

(0,1) (1,1) (2,1) (3,1)

(0,2) (1,2) (2,2) (3,2)

Width=4

Height=3

Image

( , ) :   

I x y

n

w y

x

  

) (2,1)

[ ]

[4 1 2]

ex I

p n

p

 

Image buffer, p

(0,0) (1,0) (2,0) (3,0) (0,1) (1,1) (2,1) (3,1) (0,2) (1,2) (2,2) (3,2)

P[0] P[1] P[2]

P[6]

Image

(0,0)

(1,0)

(2,0)

(3,0)

(0,1)

(1,1)

(2,1)

(3,1)

(0,2)

(1,2)

(2,2)

(3,2)

(0,0)

(0,1)

(0,2)

(0,0)

(0,1)

(0,2)

(1,0)

(1,1)

(1,2)

(1,0)

(1,1)

(1,2)

(2,0)

(2,1)

(2,2)

(2,0)

(2,1)

(2,2)

(3,0)

(3,1)

(3,2)

(3,0)

(3,1)

(3,2)

R( , ) :   r

3

3

G( , ) :   g

3

3

1

B( , ) :   b

3

3

2

x y

w y

x

x y

w y

x

x y

w y

x

    

     

     

) R(2,1)

[ ]

[3 4 1 3 2]

     G(2,1)

[g]

[3 4 1 3 2 1]

     B(2,1)

[b]

[3 4 1 3 2 2]

ex

p r

p

p

p

p

p

   

    

    


background image

T&C LAB-AI

Robotics

JPG uses BGR instead of using RGB

• JPG decoding uses BGR in general

– For proofed Image processing, you must understand everything

14

JPEG is NOT R8G8B8, 

but B8G8R8 model


background image

T&C LAB-AI

Robotics

32bit RGBA Vs. BGRA

• Ex) uRT-03-Buffering-32bit-BGRA

• For example, “wallpaper32.png” is 32 bit PNG

15

R( , ) :   r

4

4

G( , ) :   g

4

4

1

B( , ) :   b

4

4

2

A( , ) :   a

4

4

3

x y

w y

x

x y

w y

x

x y

w y

x

x y

w y

x

    

     

     

     

B( , ) :   r

4

4

G( , ) :   g

4

4

1

R( , ) :   b

4

4

2

A( , ) :   a

4

4

3

x y

w y

x

x y

w y

x

x y

w y

x

x y

w y

x

    

     

     

     

R8G8B8A8

B8G8R8A8


background image

T&C LAB-AI

Robotics

RGB Color Space

• RGB is linear? Is it Independent?

• Color that we see is NOT linear

– Red(10%) + Red(20%)     Red(30%)   Non Linear

• RGB buffer in images are linear
• Thus, Nonlinear Color Scene  Capture  Storing 

linearly  RGB buffer is linear

16

x

y

Transform, T

x

y

x’

y’

ˆ

ˆ

ˆ

'

T

X

x

y

X

TX

Linear vector space


background image

T&C LAB-AI

Robotics

Y’UV Space

• YUV is transformed by Y’UV space

– Y’ : luminance component
– UV: Chrominance component
– U :Blue projection
– V: Red projection

17

'

0.299

0.587

0.114

0.1473

0.28886

0.436

0.615

0.51499

0.10001

Y

R

U

G

V

B

  

 

  

 

 

  

 

  

 

  

 

Y=1

u

v

Rank =3

Y’UV is a linear transform of RGB


background image

T&C LAB-AI

Texture Mapping in OpenGL
with lib2

2

18


background image

T&C LAB-AI

Robotics

19

New uVertex class

for Texture Mapping (UV mapping)

• uVertex in lib2

ˆ

f

n

f

s

t

Three

Points

Three

Normals

ˆ

s

n

ˆ

t

n

Three 

UVs for

Image 

position

(u,v)

(0,1)

(0,0)

(1,1)


background image

T&C LAB-AI

Robotics

uTexture for Image Loading

20

OpenGL

Texture

handle

Image 

loading

and 

buffering


background image

T&C LAB-AI

Robotics

uTexture for Image Loading

21

Generate 

texture

handle


background image

T&C LAB-AI

Robotics

uTexture for Image Loading

22

Texture setting


background image

T&C LAB-AI

Robotics

uTexture for Image Loading

23

Copy Image buffer into 

GPU by handle, tid.


background image

T&C LAB-AI

Robotics

uTexture for Image Loading

24

Close Texture handle


background image

T&C LAB-AI

Robotics

uWnd and uObj for Texture Mapping

• UV value for MakeBox and MakeCyl

25

Load

Image,

d4.png


background image

T&C LAB-AI

Robotics

VBO for Texture Mapping

26

Position: (x,y,z) for 12 bytes

Normal: (x,y,z) for 12 bytes

UV: (u,v) for 8 bytes

0th Three elements

Position (x,y,z)


background image

T&C LAB-AI

Robotics

VBO for Texture Mapping

27

Position: (x,y,z) for 12 bytes

Normal: (x,y,z) for 12 bytes

UV: (u,v) for 8 bytes

1st Three elements

Normal (x,y,z)

After 12 bytes 

from

Positon x,y,z


background image

T&C LAB-AI

Robotics

VBO for Texture Mapping

28

Position: (x,y,z) for 12 bytes

Normal: (x,y,z) for 12 bytes

UV: (u,v) for 8 bytes

2nd TWO elements

Textures (u,v)

After 24 bytes

Position(x,y,z)

+

Normal(x,y,z)


background image

T&C LAB-AI

Robotics

uObj::Draw() for Drawing Texture

29

Bind texture handle

Unbind texture handle


background image

T&C LAB-AI

Robotics

UV value is defined as

Normalized Image Position

• Image pixel coordinate

• Normalized Position by U and V

30

(x,y)=(0,0)

(511,511)

(u,v)=(0,0)

(1,1)

(1,0)

(0,1)


background image

T&C LAB-AI

Robotics

Ex) uGL-20-TextureMapping

• Original Image                       MakeBox(10,10,1)

31

Width=1024

Height=1024

x

y

z

4(0,0,c)

6(a,b,c)

5(a,0,c)

7(0,b,c)

UV=(0,1)

(0,0)

(1,0)

(1,1)


background image

T&C LAB-AI

Robotics

Ex) uGL-20-TextureMapping

• It looks somewhat Unusual. Why?

32

Why?

(0,1)

(1,1)

(0,1)

(1,1)


background image

T&C LAB-AI

Robotics

UV Tricks

ex) uGL-20-TextureMapping2

33

Original

U= 1 at right

U=0.5 at right


background image

T&C LAB-AI

Robotics

Features of Texture Mapping 

• Images are wrapped and skewed by UV map

– Use uGL-20-TextureMapping, testG36-big.exe

34

Original

Skewed examples

Camera walking 

is based on

Perspective Projection,

Which is 

Non Euclidean 

Transform.

Big head

Long Legs


background image

T&C LAB-AI

Robotics

Ex) UV setting ( 24 vertices)

uGL-21-TX-box

35

TOP

(Initial 

View)

Back

Front

Left

Right

Bottom


background image

T&C LAB-AI

Robotics

Special Point of OpenGL Texture

• Keep in your mind.

• Every Dimension of OpenGL Texture MUST be 

power of 2.

– D4.png, width and height =512=2^9
– G36.png, width and height = 1024 = 2^10

• Texture with width = 512 and height=1024 is also 

Good.

36


background image

T&C LAB-AI

Robotics

Meaning of that

Vertices in a Polygon are NOT Duplicated

• Each Polygon has its own vertices.

– UV mappings and Normal vectors are not used for other polygon

• Important features for Shading and UV Mapping

– Flat and Gouraud shadings require Independent Normal Vectors
– UV mapping also requires their own vertices for polyogns

37

Duplicated vertex

NON-Duplicated vertex


background image

T&C LAB-AI

Robotics

Meaning of that

Vertices in a Polygon are NOT Duplicated

ex) uGL-47-Morgan-Prof 1 and 2

38

U = U +0.01


background image

T&C LAB-AI

Dynamic Drawing
(Dynamic Vertex in OpenGL)

3

39


background image

T&C LAB-AI

Robotics

OpenGL has 

Two Types for Object Building in GPU

• Static Mode

– Data with vertex and element(face) are INVARIANT

• Dynamic Mode

– Data with vertex and element are Varying.

– Update again with modified vertex (ReUpdate())

40


background image

T&C LAB-AI

Robotics

Concept of Dynamic Vertex

• Static Mode

• Dynamic Mode

41

Update()

glBufferData

pVer  GPU

GPU

Vertex memory

H

H

Fixed

Rendering

pVer[0].v=…

Update()

glBufferData

pVer  GPU

GPU

Vertex memory

H

H

Rendering

pVer[0].v=…

glBufferSubData

Update is Not possible

ReUpdate is Possible


background image

T&C LAB-AI

Robotics

Ex) uGL-22-TX-Dynamic

• Use wallpaper.png(32bit)

• What’s wrong? 

42

Normal vector must be changed


background image

T&C LAB-AI

Robotics

Change of Normal Vector 

in Dynamic Mode

43